Connext Robotics Toolkit for ROS 2
Speed all phases of your ROS 2 development, from initial prototyping through production
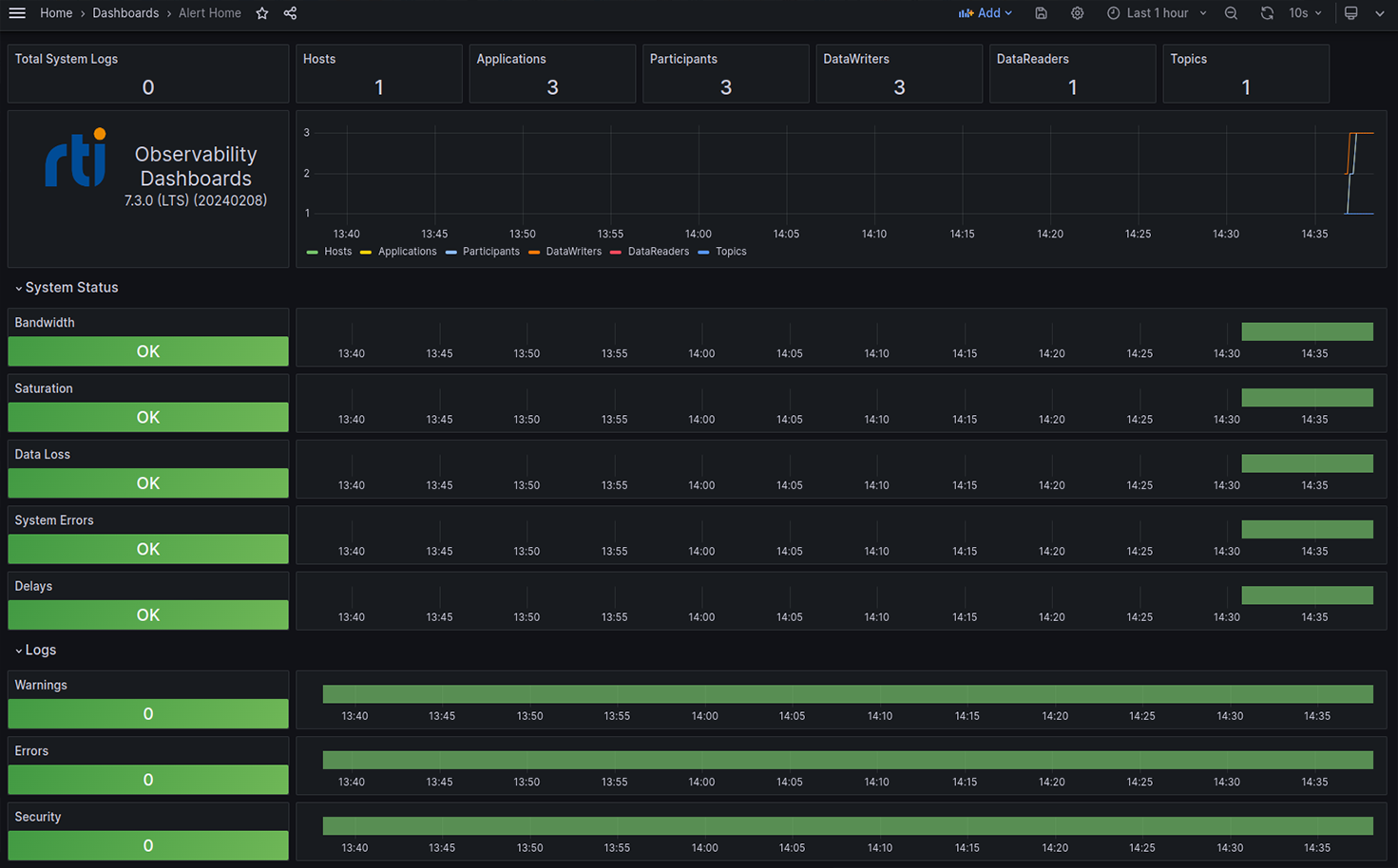
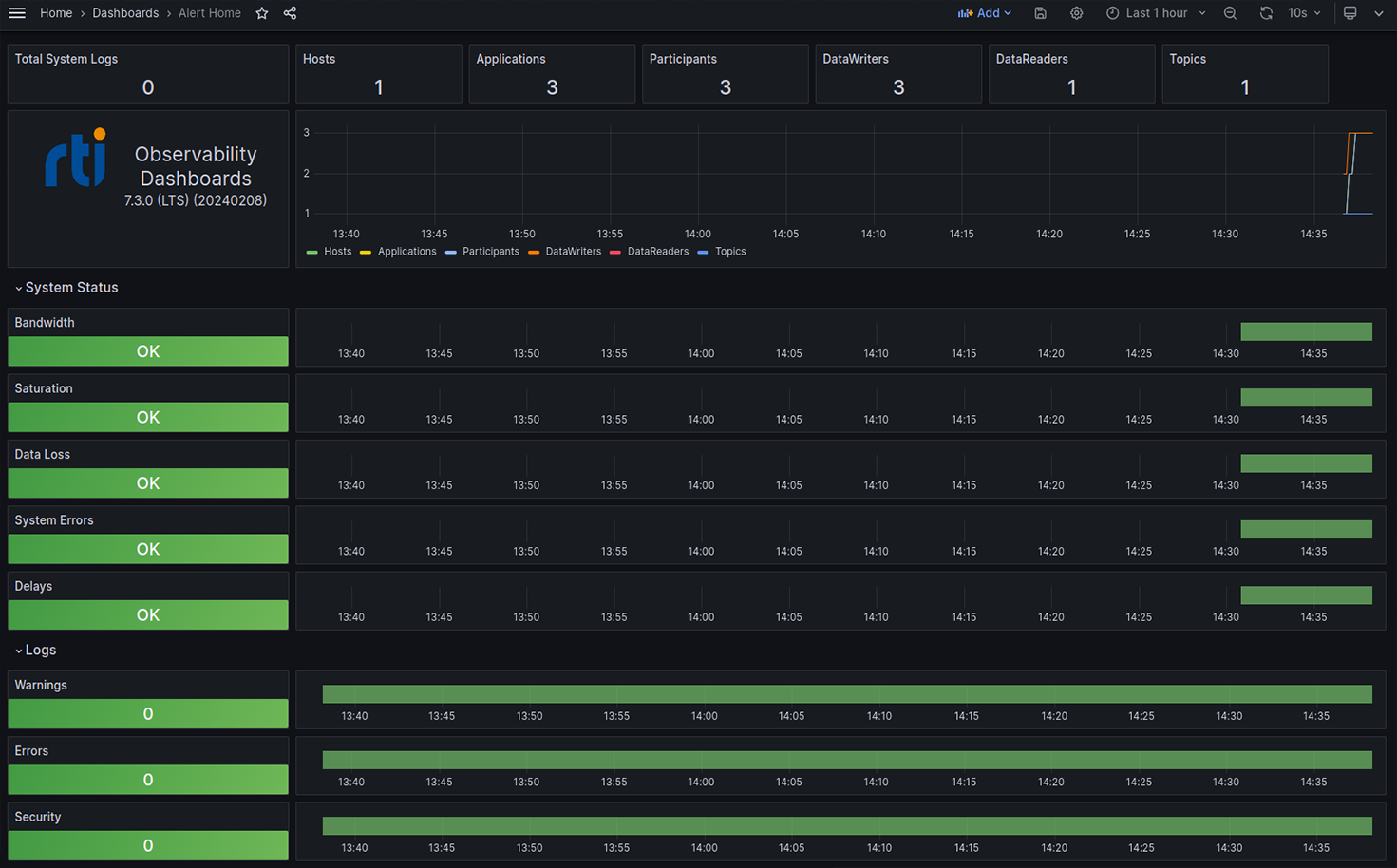
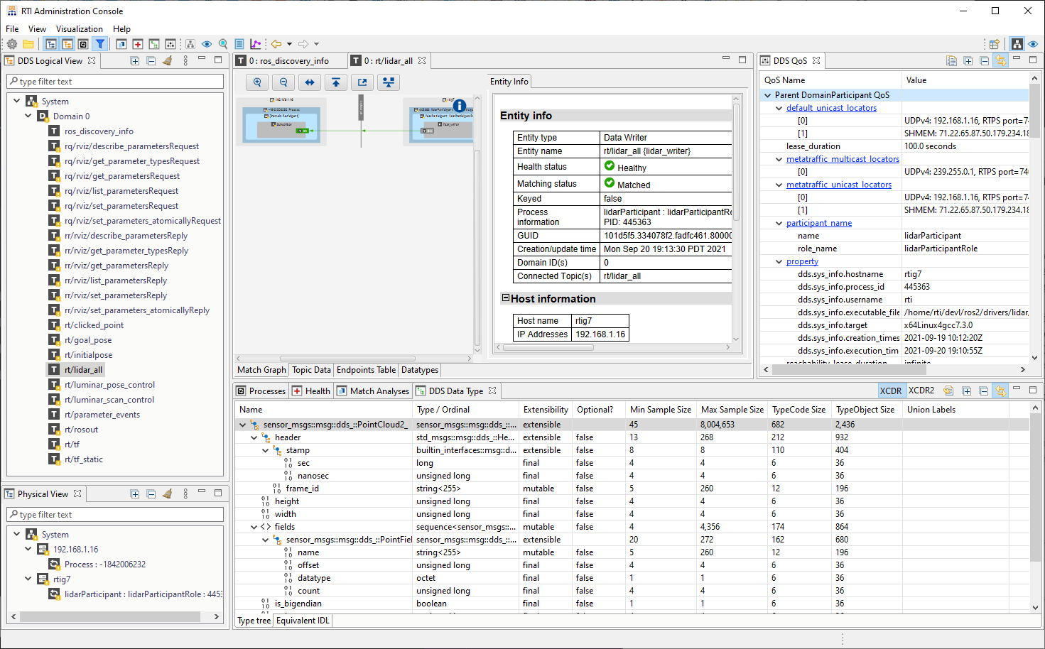
Network Tuning and Debugging Tools
Broad Transport Support: SHM to WAN
Proven Path to Safety Certification
When Both Time and Trust Matter
The Connext Robotics Toolkit is a distributed computing platform for ROS 2. It speeds development while providing the reliable and secure inter-node communication essential for mission-critical robotic and autonomous systems. Free for prototyping and non-commercial use, the toolkit includes:
- The most robust and proven ROS Middleware (RMW) implementation – Connext – for hassle-free development and worry-free deployment
- Tools to easily monitor, optimize and debug inter-node communication
- Seamless interoperability between applications that use ROS and DDS interfaces
- Easy incremental migration of ROS prototypes to native Connext for higher performance and safety assurance in production
Fast Prototyping and Flexible Deployment
Features
Proven Dependability
Deploy with confidence. RTI follows rigorous quality and cybersecurity processes and Connext is field-proven in over 2,000 designs, from autonomous vehicles to surgical robots.
Tailored AI Assistance
Get instant expert guidance on Quality of Service (QoS) tuning, debugging and porting – trained on curated content from RTI’s 20+ years of real-world distributed systems experience.
Edge-Optimized Security
Protect your systems with a mature security solution featuring authentication, encryption and access control optimized for real-time performance and constrained-bandwidth networks.
Safety and Cybersecurity
Meet rigorous assurance requirements. Connext Cert safety certifications include IEC 61508, ISO 26262 ASIL D and DO-178C DAL A as well as ISO 21434 for cybersecurity.
Efficient Large Data
Use any-sized data. Connext fragments large messages and supports flow control to prioritize traffic and avoid network congestion. Optional compression further reduces overhead.
Broad Network Support
Maximize your deployment flexibility and optimize performance. Supported transports include shared memory, UDP multicast, mobile and public networks, and unreliable radio comms.
Fully Resilient
Maintain 100% availability. Connext is fully resilient with no single point of failure. This includes redundant network support (same or different types) with automatic failover.
Flexible Discovery
Optimize discovery for your network and topology. Connext supports discovery automatically using multicast, with pre-configured peers, or using a centralized service.
Looking for more? Check these out:
Starting with ROS, Scaling with Connext
Explore the path from prototyping with ROS to deploying with Connext
Success-Plan Services

